Great User Experiences:
 By Design


Welcome! I'm a Designer that loves visual problem solving and working with teams to build intuitive digital experiences.

My mission is to understand your customer's needs and business's goals in order to put my skills and expertise to work in their service.

Find Out More

About



With many years of Full-Stack UX / UI Design experience while working with Agile teams, I am well versed in evolving requirements, hitting milestone deadlines, and the user-centric focus that is required to meet customer needs to truly succeed in a competitive marketplace. Time to Market matters, and User Experience also matters - there is always a careful balance to be achieved.

My philosophy: Poor design frustrates users, wastes time and money to fix, and is bad for business. Led by customer informed decisions, let's work together to craft helpful and efficient products and services.

 


In terms of the specific tools of the trade, I tend to use Sketch or Figma for creating red-line designs, wireframes, and to build interactive prototypes, Adobe Creative Cloud for image editing, Brackets/Git when coding, Keynote/PowerPoint for presentations and standard MS Office tools for recording user interviews, writing reports, managing user list spreadsheets, etc.

I also have extensive experience with Content Management Systems such as Drupal and Wordpress, with Sprint management tools such as Jira or Rally, and with Scrum / Kanban and SAFE processes for Agile Development teams.


 


I regularly investigate the latest design tools in the field and keep up with the latest design trends / best practices as an ongoing research project via blogs, newsletters, user groups, podcasts, and showcase sites such as Behance and Dribbble.

I practice at maintaining a "Beginner's Mind" outlook and believe there is always more to learn and explore both in my work and in life in general.





 


My work deliverables vary depending on the nature of the project, but tend to include personas, journey maps, wireframes and high-fidelity designs, interactive prototypes, survey results, presentation collateral and user interview / feedback reports.

I speak comfortably with customers, stakeholders, engineers, designers, and mixed audiences giving live demonstrations and Sprint-review demos. I've led numerous design projects and teams, as well as worked extensively as the sole designer on an engineering team.

 

Process

Process


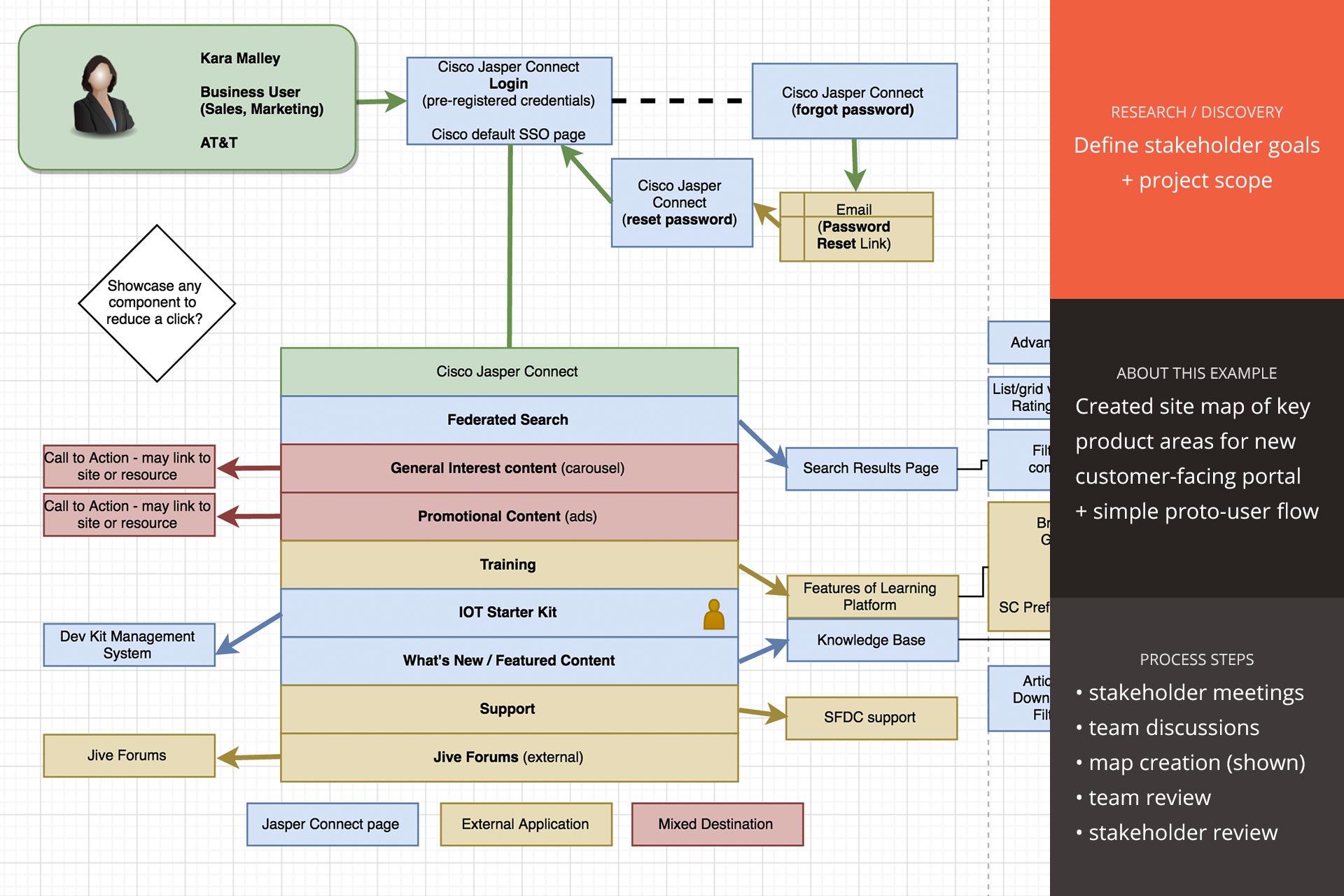
Research / Discovery

Understand product lifecycle stage, business goals, user needs

Personas /
User Flows

Map user roles, goals / objectives, storyboard workflows

Wireframes / Workflow

Create low-fidelity designs and initial workflow concepts

Interactive Prototypes

Build prototypes to test functionality via interactions

Validate Internally

Verify designs informally with peers and stakeholders

Test Externally

Test with available set of users / trusted customers

Learn / Iterate

Update design based on learnings, release iterative implementations

Release / Repeat

Launch, observe, iterate, and learn! Always work towards improvement

Craft


Next Steps:


If you're interested in deep-diving on a particular project or seeing other examples of my work, reach out for an interview. I'll do my best to accomodate your request and answer any further questions you might have directly.

Contact Now
 

Recruiters:


Thank you for your interest in my profile. Although I cannot respond to all inquiries directly, know that I do appreciate your time and efforts! Please note that my focus is on REMOTE UX / UI Design roles, I am located in the Pacific Standard Time Zone (PST), and am not open to relocation at this time. Thanks again for your consideration.

View Resume

Let's Build Great User Experiences Together!


Ready to speak further or setup an interview? Call or email now and I will get back to you as soon as possible.